Project Glumii

A Conversational AI Platform for Educating and Supporting Behavioral Change in Pregnant Women Diagnosed with Gestational Diabetes Mellitus

Abstract

Gestational diabetes mellitus (GDM) raises the chances of problems for both mothers and babies that affected over 18 million pregnant women around the world. It can also lead to type 2 diabetes in the future. Controlling blood sugar through good nutrition is important, but health information on social media is often wrong and misleading. This study develops a Conversational AI platform for pregnant women with GDM to improve their related knowledge and support behavioral change by using Persuasive Technology. The system offers personalized advice on food choices, managing carbohydrates, keeping meal logs, and monitoring blood sugar levels. It uses Retrieval-Augmented Generation (RAG) with Large Language Models (LLMs), such as ChatGPT4o and Gemini 2.5 Flash, retrieving information from a trusted database built from medical textbooks and academic sources and supported by the Diabetes Association of Thailand and the Faculty of Medicine, Chiang Mai University, to provide accurate, natural, and context-aware responses. The platform is also supported by trusted partners, such as the Obstetrics and Gynecology Unit and the Endocrinology and Metabolism Unit at Khon Kaen Hospital, as well as the Department of Obstetrics and Gynecology, Faculty of Medicine, Khon Kaen University. The platform is designed to help mothers gain a better understanding of GDM and nutrition, assist with dietary calculations, and encourage healthier eating habits. Ultimately, Glumii aims to support effective blood sugar management and reduce the risk of complications for both mothers and babies.
Keywords: Gestational Diabetes Mellitus (GDM), Nutrition, Retrieval-Augmented Generation (RAG), Large Language Model (LLM), Blood Sugar Control, Conversational AI

Main Content

Team Members

Punramon Ratchakom

Student

Punramon Ratchakom

Siriyaporn Rosjan

Student

Siriyaporn Rosjan

Assoc. Prof. Thanapong Intharah

Project Advisor

Assoc. Prof. Thanapong Intharah

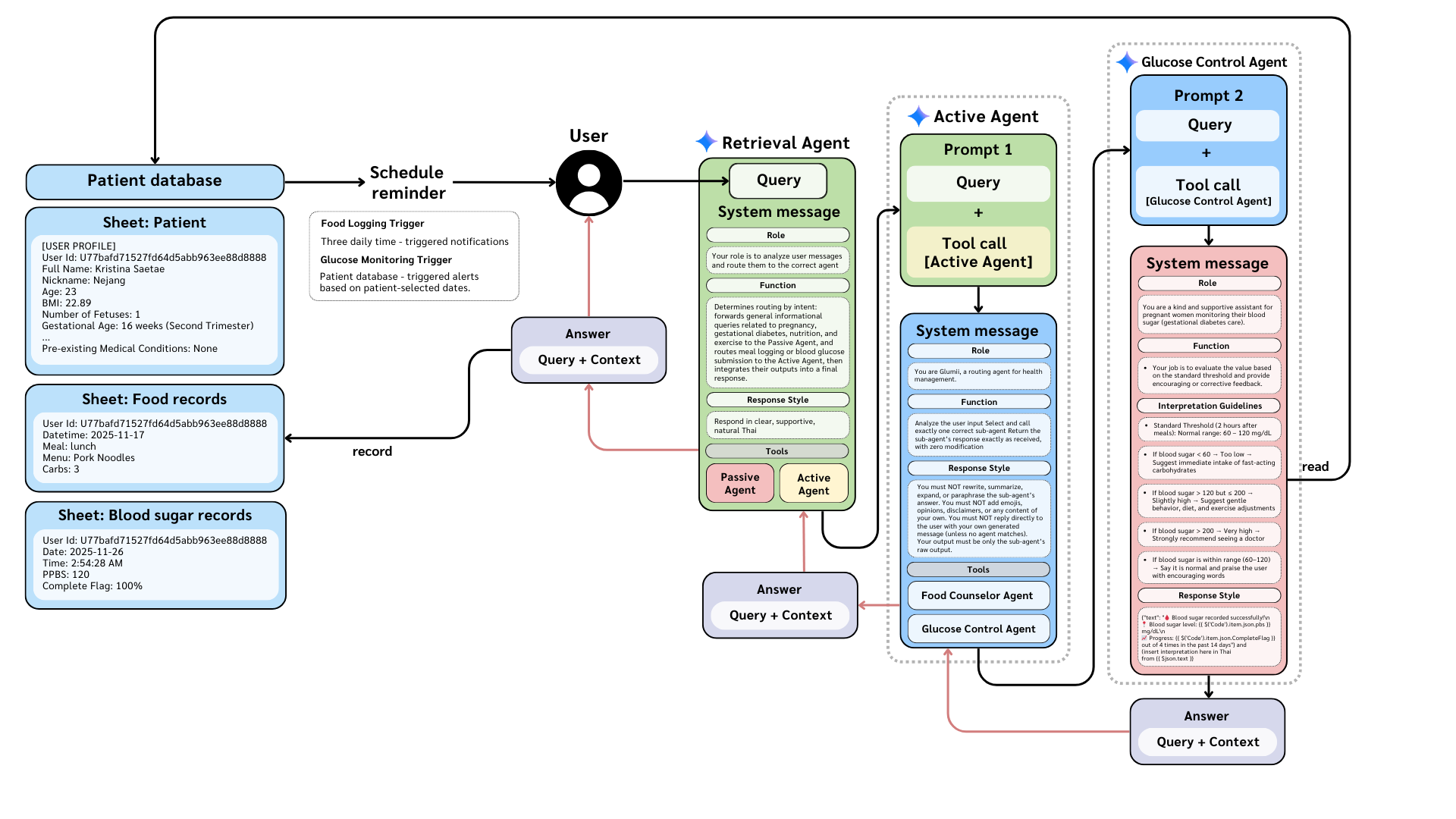
WORKFLOW

Overview of the Retrieval Agent Workflow

Retrieval Agent

Overview of the Passive Agent Workflow

Passive Agent

Active Agent Workflow with Food Counselor Agent

Food Counselor

Active Agent Workflow with Glucose Control Agent

Glucose Control

Project Poster

Project Presentation

NSC 2025 Finalist Presentation

Activities & Achievements

YRSS Silver Prize

YRSS 2025

Silver Prize Certificate

NSC Cert Punramon

NSC 2025

Finalist (Punramon)

NSC Cert Siriyaporn

NSC 2025

Finalist (Siriyaporn)

TICTA Cert Punramon

NSC 2025

รอบนำเสนอโครงการ

TICTA Cert Siriyaporn

TICTA 2025

Finalist

STI Cert Punramon

STI 2025

รอบภาคตะวันออกเฉียงเหนือ

STI Cert Siriyaporn

STI 2025

รอบแชมป์ชิงแชมป์